스마트공장

스마트공장

생산제품을 생산과 판매 후 운영 관리를 위한 대용량 데이터 수집을 위한
'클라우드 자원을 활용한 CPS(가상물리시스템) 분석/예측용 시뮬레이션' 기술을 적용

1. 3D 데이터 - CPS기반 공정 모델링을 위한
실시간 3D 공간정보 맵 및 모델링 개발

수요기관 작업장 환경 구축

수요기관 공작기계 3D 모델 구축

공작기계 모델 배치

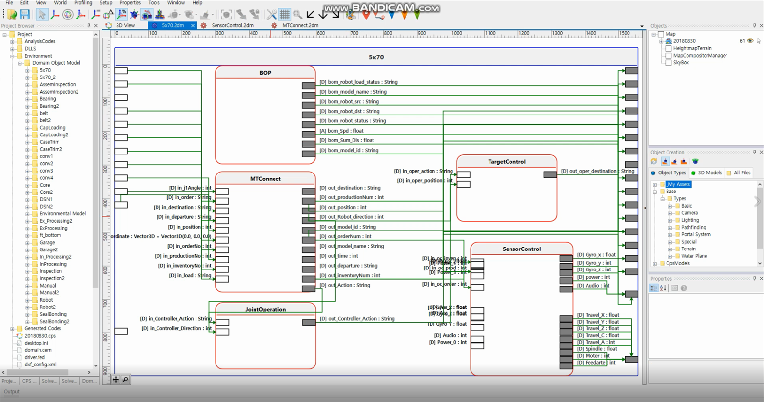
CPS 도메인 모델링 도구

CPS 모델링 도구

수요 기관의 공장을 기반으로
3D 가상 공간정보 맵 생성

  • 가상 공장 편집기를 이용한 현장 공간정보 3D Map 생성
  • 가상 공장 편집기를 이용한 수요기관의 공작기계 3D 모델 구축
  • 가상 공장을 구축하기 위해 팔레트에서 원하는 모델을 3D View에 추가하고, 위치나 크기 또는 방향을 수정

2. 정밀가공

공장별 장비 고장 정보

  • 정상 : 장비가 정상적으로 동작하는 상태
  • 비정상 : 장비의 확인 필요한 상태
  • 멈춤 : 장비가 켜져 있지만 동작하지 않은 상태

• 고장 확률 : 장비의 고장 확률 표시

• 고장 예측일 : 장비의 고장 예측일 표시


장비별 예지보전 정보

• LED는 초록(정상), 빨강(비정상), 노랑(정지) 상태로 표현하고 데이터 갱신 주기는 5초로 구현 요청

• 고장 확률은 실시간 고장 확률을 화면에 시각화하였으며, X축은 시간이고 Y축은 고장 확률을 나타내도록 함. 고장 확률은 수집된 센서 데이터를 AI 학습 모델을 이용하여 고장 확률을 예측하도록 구현 요청

• 센서 데이터는 진동 센서와 소음센서 데이터를 나타냄. Left-YAxis 는 진동 센서 측정 데이터이고 Right-YAxis는 소음 센서 측정데이터를 나타내도록 구현 요청

• 비정상 빈도 횟수

  • X축 : 조회 주기
  • Y축 : 횟수
  • 판단 주기 : 1분
  • 판단 방법 : 판단 주기내 비정상으로 예측된 데이터 수를 전체 예측 데이터 수로 나누었을 때 0.15가 넘는 경우 빈도 1회로 판단
  • 판단 주기 내 비정상 빈도 횟수 표시

• 사용량은 조회 주기 내 소음이 일정 구간을 초과한 횟수와 센서 데이터를 수집한 시간을 곱하여 시간 단위로 변환하여 표시하며, 장비 사용량의 의미를 포함


모니터링 통합

• CPS Visualizer를 이용하여 센서 데이터, 장비 및 고장 예측 상태등을 통합하여 관리 할 수 있도록 요청

3. 케미컬 - AI 예측 모델 개발

가용데이터

• 조색시편의 배합데이터

• 조색시편의 측색데이터( 반사율, 색상값)

• 컬러북 컬러의 측색데이터(반사율, 색상값)

• 주문 처리 내역 (주문 도료, 주문 컬러, 최종 배합, 배합 특성 결과)

색상 예측 모델 개발 - 가용 데이터 중 (배합, 색상값) 데이터를 사용

• 입력: 도료, 베이스 타입, 배합비

• 출력: 색상값(L*a*b*)

• 데이터셋: 약 7천 건 (데스몬:2579, 에나멜:2386, 수성 내부:1048, 수성 외부:936, 어디나:98)
배합(엑셀) + 측색 데이터

조색제 조합 추천 모델

• 주문 처리 내역에서 (주문 도료, 주문 컬러, 최종 배합, 배합 특성 결과) 데이터를 사용

• 입력: 주문 컬러의 색상값(L*a*b*)

• 출력: 조색제 조합(예시: 적색-특감색, 적갈색-황색-보라색)

• 데이터셋: 약 2만 7천 건 (CKA, CKB, PANTONE, 삼화, 벤자민)

배합 후보 리스트와 사용자 결정한 배합

주문에 대한 작업 내역과 작업 중 작업자의 결정

고도화

• 다양한 배합 후보 중 적합한 배합을 선택
-색차 뿐만 아니라 가격, 조색제 조합 등이 함께 고려된 선택 결정 모사

고도화를 위한 데이터 추가 수집

• 배합 후보 리스트와 사용자 경험이 반영된 배합 선택 데이터

• 조색 작업 과정 중 사용자 결정 데이터

• ERP 연동 데이터

• 다양한 도료, 색상에 대한 조색 데이터

4. 산업안전 - AI 메타버스 기반 재난안전 관리체계 강화

플랫폼 연계 AI 솔루션 시스템 구성

플랫폼 연계 AI 솔루션 개발

사용자 정의 딥러닝 모델 개발 IDE

사용자 정의 딥러닝 모델 개발 IDE

사용자 정의 딥러닝 모델 실행 결과

사용자 정의 딥러닝 모델 성능 검증

플랫폼 연계 AI 솔루션 실증

실시간 관제 서비스

• 수요기업 실시간 CCTV 영상 업스케일링

• 수요기업 실시간 CCTV 영상 비식별 처리

• 실시간 CCTV 영상 자동 비식별 처리 성능(FHD 기준) 10ms 달성


지능형 산업안전관리 메타버스 플랫폼

• Kubernetes 기반 MLops , DevOps 시스템 환경 구축 및 딥러닝 모델 IDE 개발

• 분석 모델 패키지 CI/CD 환경 구축

• 센서 및 장치/장비의 실시간 현황 정보 동기화 표현 제공

• 주요 산업재해 시나리오 기반 딥러닝/머신러닝 체계 구축 및 분석,학습,배포 시스템 구축

• 재해 5종 딥러닝 분석을 위한 학습 데이터셋 구축 및 분석모델,알고리즘 개발

• Kafka 기반 제조현장 산업재해 빅데이터 수집/처리/적재

• POD 기반 분산 클라우드 환경에서의 산업재해 유형별 딥러닝 스케쥴링 서비스

• 사용자 정의 딥러닝 모델 성능 검증 시스템 개발

• 분석결과 시각화 및 연계·연동 서비스

플랫폼 연계 솔루션 실증

• 다양한 분석결과 시각화 환경 제공

• 데이터 변환 기술 제공

• Kafka 기반 분석 데이터 연계·연동